Wago 750-494 power measurement
Wago 750-494 power measurement
Bonjour,
Quelqu'un d'entre vous a t il déjà utilisé ce module?
Comment coder et récupérer les données sous codesys 2.3 ou Ecockpit?
Je serai preneur d'un bout de code d'exemple.
Je n'ai pas bien assimilé la doc .
J'ai bien compris que tout est stocké dans des mots ou doubles mots par des convertisseurs analogiques, mais je ne comprend pas la notion de MET_ID et COL_ID
JE récupère bien via I/O check (facile) mais je voudrai l’intégrer en programme sur une webvisu et je sèche...
Merci pour votre aide.
Bien cordialement
LJ
Quelqu'un d'entre vous a t il déjà utilisé ce module?
Comment coder et récupérer les données sous codesys 2.3 ou Ecockpit?
Je serai preneur d'un bout de code d'exemple.
Je n'ai pas bien assimilé la doc .
J'ai bien compris que tout est stocké dans des mots ou doubles mots par des convertisseurs analogiques, mais je ne comprend pas la notion de MET_ID et COL_ID
JE récupère bien via I/O check (facile) mais je voudrai l’intégrer en programme sur une webvisu et je sèche...
Merci pour votre aide.
Bien cordialement
LJ
Re: Wago 750-494 power measurement
j 'ai deja utilisé. Wago donne un exemple qui fonctionne sans trop de soucis.
Re: Wago 750-494 power measurement
Bonsoir,
Merci pour La réponse.
Justement je n'ai trouvé que la doc sur le net et je ne vois pas d'exemple précis dessus a part les notions indiquées dans mon premier post.
Je ne comprends pas comment les mettre en oeuvre.
Pouvez vous m'en dire un peu plus?
Merci
Bien cordialement
LJ
Merci pour La réponse.
Justement je n'ai trouvé que la doc sur le net et je ne vois pas d'exemple précis dessus a part les notions indiquées dans mon premier post.
Je ne comprends pas comment les mettre en oeuvre.
Pouvez vous m'en dire un peu plus?
Merci
Bien cordialement
LJ
Re: Wago 750-494 power measurement
Bonjour,
Avec l'application note, il y a en principe un exemple de programme :
https://eshop.wago.com/JPBC/0_5StartPag ... O01&zone=7
a voir dans "téléchargement"
Avec l'application note, il y a en principe un exemple de programme :
https://eshop.wago.com/JPBC/0_5StartPag ... O01&zone=7
a voir dans "téléchargement"
Enseignant en BTS électrotechnique (Pas taper sur l'intru !)
Re: Wago 750-494 power measurement
Bonjour,
nickel, merci.
nickel, merci.
Re: Wago 750-494 power measurement
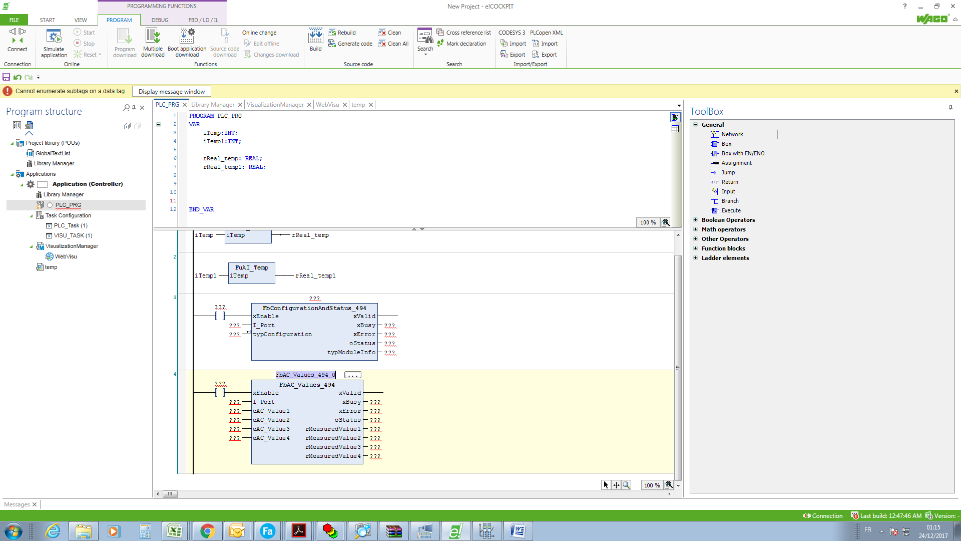
Fausse joie....
Je suis sous Ecockpit et la librairy et les blocs fonctions ont changés
...
Je ne sais pas comment définir Le I_port et le Type config.
Merci pour votre aide.
Cdlt
LJ
Je suis sous Ecockpit et la librairy et les blocs fonctions ont changés
Je ne sais pas comment définir Le I_port et le Type config.
Merci pour votre aide.
Cdlt
LJ
Re: Wago 750-494 power measurement
Idem pour le bloc values
Re: Wago 750-494 power measurement
Encore moi 
J'ai tout capté, ça marche...
Désolé pour le bruit.
Bonnes fêtes
J'ai tout capté, ça marche...
Désolé pour le bruit.
Bonnes fêtes
Re: Wago 750-494 power measurement
Bonjour
je voudrais relancer ce sujet pour mieux comprendre moi aussi j'essaie de travail sur le wago 750-494 avec un coupleur de bus 750-342 et j'aimerais acquérir les données enforme SQL, XML ou même EXEL pour les exploiter après…
Merci
je voudrais relancer ce sujet pour mieux comprendre moi aussi j'essaie de travail sur le wago 750-494 avec un coupleur de bus 750-342 et j'aimerais acquérir les données enforme SQL, XML ou même EXEL pour les exploiter après…
Merci


