Récupérer l'heure de mon PLC

Forum traitant des automates industriels de marque Wago et du logiciel codesys
Répondre
GBury
Apprend le binaire
Apprend le binaire
Messages : 9
Enregistré le : 28 sept. 2019, 15:55

Récupérer l'heure de mon PLC

Message par GBury »

Bonjour à tous,

J'ai un programme à faire sur un PLC Wago PFC200 et je dois à un moment récupérer l'heure dans la journée.
Je dois faire fonctionner typiquement un système entre 6h et 18h.

Ma question est : "Est-ce que cela est possible?" et si oui, comment ? :)

D'avance merci,
Avatar du membre
JAPIB
Aguerri de l'automation
Aguerri de l'automation
Messages : 84
Enregistré le : 20 oct. 2015, 23:32
Localisation : Lyon

Re: Récupérer l'heure de mon PLC

Message par JAPIB »

Bonsoir,
Je ne connais pas bien les Apis Wago, mais avec d'autres APIs et en CODESYS "standard", il existe une bibliothèque (Library) nommée SysLibTime.lib.
Cette bibliothèque donne accès à un bloc fonctionnel "CurTimeEx" et un type de données "SystemTimeDate" qui devrait résoudre votre problème.
Après avoir ajouté cette bibliothèque au Gestionnaire de bibliothèques, on peut écrire un petit programme :

(*Déclaration des variables*)
VAR
Tempssysteme :SysTime64;
DateHeure:SystemTimeDate;
FB_CurtimeEx:CurTimeEx;
END_VAR

(*Programme*)
FB_CurtimeEx(SystemTime:=Tempssysteme , TimeDate:=DateHeure );

La variable DateHeure permet de récupérer les informations : Year, Month, Day, Hour, Minute, Second, Milliseconds, DayOfWeek.
Des instructions de comparaisons vous permettrons ensuite de détecter les plages de fonctionnement désirée.

Cordialement.
Avatar du membre
filou59
Forcené des structures
Forcené des structures
Messages : 190
Enregistré le : 20 oct. 2015, 23:26
Localisation : Nord

Re: Récupérer l'heure de mon PLC

Message par filou59 »

bonjour

Tu ne précises pas avec quoi tu le programme : Codesys ou e!Cockpit ?

Si c'est e!Cockpit tu as des bibliothèque WAGO.
Pour l'heure tu trouvera la lib Wagoapptime, dans library manager tu trouveras la doc, sinon tu as aussi le pdf, le racourci est dans le menu démarré
C:\ProgramData\WAGO Software\e!COCKPIT\Documentation
marcber
Apprend le binaire
Apprend le binaire
Messages : 1
Enregistré le : 27 juin 2020, 10:49

Re: Récupérer l'heure de mon PLC

Message par marcber »

]Bonjour,

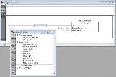
Quelqu'un aurai un exemple de programmation de curtimeex en ladder avec codesys svp?
J'ai bien reussi, mais la date est 1970....
[attachment=0]curtimeex.PNG[/attachment
Merci
Fichiers joints
curtimeex.PNG
Avatar du membre
JAPIB
Aguerri de l'automation
Aguerri de l'automation
Messages : 84
Enregistré le : 20 oct. 2015, 23:32
Localisation : Lyon

Re: Récupérer l'heure de mon PLC

Message par JAPIB »

Bonsoir,

L'image jointe à votre message n'est pas du Ladder mais du CFC. Par contre l'écriture est juste et fonctionne chez moi. J'utilise l'APi Soft CoDeSys PLCWinNT.
L'automate est il bien à l'heure ?

En Ladder, il faut utiliser un "Bloc avec EN' (entrée de validation), dont il faudra ensuite effacer la sortie.
ReadTime.jpg
Cordialement.
Répondre