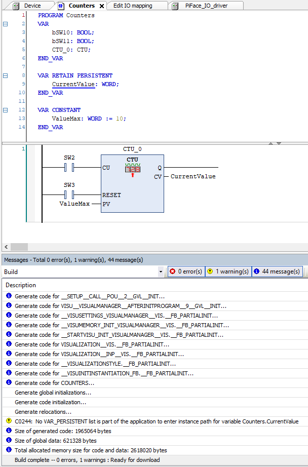
Je suis en train de tester un compteur UP et j'aimerai que la valeur courante soit mémorisée même quand le RaspberryPi est mis hors tension. Pour cela j'ai déclaré la variable "CurrentValue" de sortie du compteur en RETAIN PERSISTENT. Malheureusement quand je test et que je coupe la tension d'alimentation du Raspberry et que je me reconnect la variable "CurrentValue" est revenue à 0...
Est-ce que ceci est censé fonctionner ou bien est-ce inhérent au Raspberry?
D'avance merci pour votre aide.





