Conversion d'une variable type Time
Re: Conversion d'une variable type Time
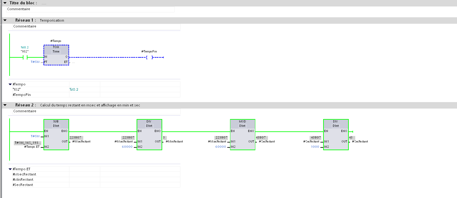
Non ce sera identique à la place de T_CONV tu peux mettre un MOVE. Si tu veux simplifier utilise des divisions modulo
Re: Conversion d'une variable type Time
Niquel merci CYril93 !!!!

