Communication Modbus TCP/IP M340

Forum traitant des automates industriels de marque Schneider - Telemecanique
RomainCO
Code son premier grafcet
Code son premier grafcet
Messages : 35
Enregistré le : 28 août 2019, 15:33

Re: Communication Modbus TCP/IP M340

Message par RomainCO »

JC87 a écrit : 21 déc. 2021, 17:09 Si tu as un peu de temps essaye quand même l'IO scanning, ce n'est que du paramétrage et c'est vite fait. Aujourd'hui d’ailleurs c'est ce qu'on utilise le plus souvent avec un automate Schneider et des périphériques Modbus TCP/IP car ça évite la programmation et on n'a rien à gérer.

Sinon en liaison série il faut utiliser aussi les fonctions Read_Var/Write_Var car ça reste du Modbus. Privilégie plutôt le RS485 parce que en RS232 on est très limité en distance et il y a plus de fils à raccorder.

JC
D'accord, je vais essayer l'IO scanning !

Oui mais je n'ai pas le cordon qui peut faire RS485 pour aller de ma NOM (deux RJ45 sur ma NOM à mon contrôleur SUB-D9). Du coup voici mes tests pour l'instant. Je reçois 248 dans le registre 200 (alors 400 avec MbsDoctor), sauf que quand je change de registre je ne lis aucune autre valeur.. :roll:

EDIT : bon enfaite c'est très bizarre, même quand je débranche le câble j'ai toujours les mêmes valeurs, y'a un loup quelque part là...
Fichiers joints
Capture23.PNG
Capture22.PNG
Capture22.PNG (11.64 Kio) Vu 2514 fois
Capture1.PNG
Capture1.PNG (9.66 Kio) Vu 2514 fois
Uphelus
Première mise en service
Première mise en service
Messages : 52
Enregistré le : 02 janv. 2019, 08:35

Re: Communication Modbus TCP/IP M340

Message par Uphelus »

Bonjour,

Pour ta capture 22, peux tu la refaire en laissant le Start_nom à 0 (parceque là les Gest_nom[2] et [3] sont mis à 0 par le communication en cours).
Avatar du membre
JC87
Mi homme - Mi automate
Mi homme - Mi automate
Messages : 2231
Enregistré le : 20 oct. 2015, 13:00
Localisation : Nouvelle Aquitaine

Re: Communication Modbus TCP/IP M340

Message par JC87 »

Bonjour,

C'est normal que les variables gardent leurs valeurs si on débranche le câble, si rien ne les remets plus à jour elles vont rester dans l'état ou elles sont.

Cela dit à priori ça communique, ce n'est donc plus qu'un probléme d'adresse ou de format. Essaye de lire une vingtaines de mots en variant l'adresse de début tu verra peut être ou sont vraiment les variables qui t'intéressent. Après il peut y a avoir un souci d'ordre d'octets poids faible/poids fort qui est un grand classique dans ce genre de com. Là il faut faire un peu de mise en forme pour retomber su ses pattes.

JC
"On veut faire du zéro défaut mais on a zéro bonhomme et zéro budget, et bien à la fin on a zéro résultat..."
philou77
Mi homme - Mi automate
Mi homme - Mi automate
Messages : 2142
Enregistré le : 21 oct. 2015, 10:00
Localisation : Ile de France

Re: Communication Modbus TCP/IP M340

Message par philou77 »

Je reçois 248 dans le registre 200 (alors 400 avec MbsDoctor)
Normal ça, dans MbsDoctor il y a une valeur à l'adresse 200 qui est sans doute différente de celle du pec-100 à cette même adresse.

tu est censé lire quoi à l'adresse 200 du pec-100 ?
Si vous avez compris tout ce que je viens d'écrire, c'est que j'ai dû faire une erreur quelque part ! :D
RomainCO
Code son premier grafcet
Code son premier grafcet
Messages : 35
Enregistré le : 28 août 2019, 15:33

Re: Communication Modbus TCP/IP M340

Message par RomainCO »

Uphelus a écrit : 22 déc. 2021, 08:05 Bonjour,

Pour ta capture 22, peux tu la refaire en laissant le Start_nom à 0 (parceque là les Gest_nom[2] et [3] sont mis à 0 par le communication en cours).
Ok je l'ai refait.
JC87 a écrit : 22 déc. 2021, 08:52 Bonjour,

C'est normal que les variables gardent leurs valeurs si on débranche le câble, si rien ne les remets plus à jour elles vont rester dans l'état ou elles sont.

Cela dit à priori ça communique, ce n'est donc plus qu'un probléme d'adresse ou de format. Essaye de lire une vingtaines de mots en variant l'adresse de début tu verra peut être ou sont vraiment les variables qui t'intéressent. Après il peut y a avoir un souci d'ordre d'octets poids faible/poids fort qui est un grand classique dans ce genre de com. Là il faut faire un peu de mise en forme pour retomber su ses pattes.

JC
Et ça on peut gérer ça dans Unity ?
philou77 a écrit : 22 déc. 2021, 09:02
Je reçois 248 dans le registre 200 (alors 400 avec MbsDoctor)


Normal ça, dans MbsDoctor il y a une valeur à l'adresse 200 qui est sans doute différente de celle du pec-100 à cette même adresse.

tu est censé lire quoi à l'adresse 200 du pec-100 ?
Je suis censé lire 400 !
Fichiers joints
capture10.PNG
capture10.PNG (11.71 Kio) Vu 2462 fois
philou77
Mi homme - Mi automate
Mi homme - Mi automate
Messages : 2142
Enregistré le : 21 oct. 2015, 10:00
Localisation : Ile de France

Re: Communication Modbus TCP/IP M340

Message par philou77 »

Re !

D'après la doc
Je pense que les adresses du PEC-100 sont en octet vu qu'elles vont de 2 en 2 !

Toi tu lis 2 mots de 16 bits (soit 4 octets)
en résultat tu as :
1 pour adresse 200-201 = Shot Time Channel 1
248 pour adresse 202-203 = Shot Speed Channel 1

si je ne me trompe pas...

Vois si tu peux modifier ces vparamètres dans le pec-100 et faire une lecture depuis l'automate pour contrôler que tu lis bien ces adresses là !
Si vous avez compris tout ce que je viens d'écrire, c'est que j'ai dû faire une erreur quelque part ! :D
Avatar du membre
itasoft
Mi homme - Mi automate
Mi homme - Mi automate
Messages : 7805
Enregistré le : 20 oct. 2015, 10:15
Localisation : Lyon
Contact :

Re: Communication Modbus TCP/IP M340

Message par itasoft »

déjà avec Read_var il faut se mettre en rtu 8 bits et non en 7 bits , ou alors il ne faut pas utiliser Rea_var
Automaticien privé (de tout)
itasoft@free.fr
philou77
Mi homme - Mi automate
Mi homme - Mi automate
Messages : 2142
Enregistré le : 21 oct. 2015, 10:00
Localisation : Ile de France

Re: Communication Modbus TCP/IP M340

Message par philou77 »

Re!

en ascii t'as pas le choix c'est 7 bits
Si vous avez compris tout ce que je viens d'écrire, c'est que j'ai dû faire une erreur quelque part ! :D
Avatar du membre
itasoft
Mi homme - Mi automate
Mi homme - Mi automate
Messages : 7805
Enregistré le : 20 oct. 2015, 10:15
Localisation : Lyon
Contact :

Re: Communication Modbus TCP/IP M340

Message par itasoft »

slts,
commencer déjà par lire les 16 bits du registre @200 et tu fera le tri après
Automaticien privé (de tout)
itasoft@free.fr
Pepino672
Première mise en service
Première mise en service
Messages : 72
Enregistré le : 02 sept. 2022, 16:08

Re: Communication Modbus TCP/IP M340

Message par Pepino672 »

Bonjour,

Je deterre ce sujet car je suis à peu près dans le même cas.

Je tente d'établir une com modbus TCP/IP entre un M340 et un Simemens S7-1500.
J'ai bien réussi à lire du siemens sur le M340 avec le MB_CLIENT sans problème (le put/get est activé côté siemens).

Je souhaite maintenant que le M340 lise sur le siemens et la ça se complique.

Je vais essayer de ne rien oublier:

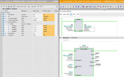
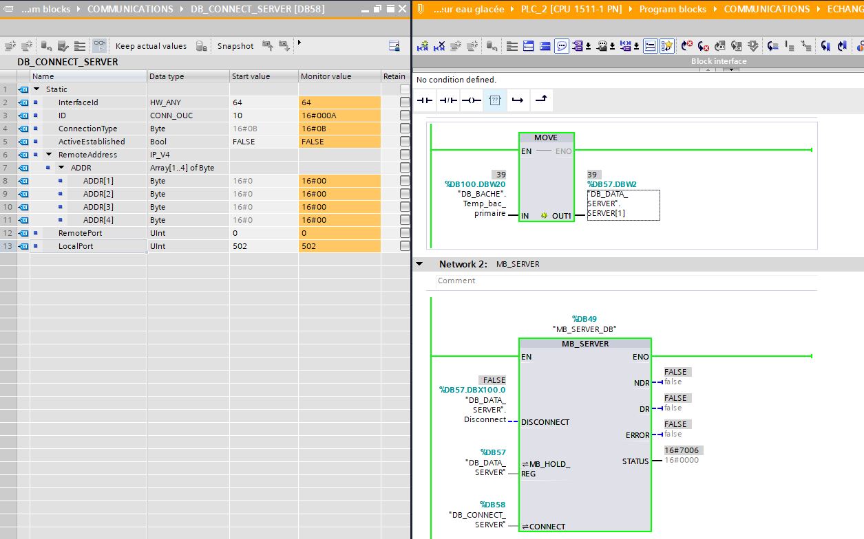
- J'ai configuré le MB_SERVER sur le siemens et pour moi ça fonctionne car avec modbus doctor j'arrive à lire le registre et j'ai bien la valeur attendue. J'ai également #7006 dans status du MB_SERVER.
Capture.JPG
Capture3.JPG
- Côté Schneider j'utilise le READ_VAR de la façon suivante:
Capture1.JPG
J'ai bien le GEST_COM_EG[0] qui varie donc je suppose que la liaison fonctionne, puis côté siemens status est à 7002.
Capture2.JPG
Le problème c'est que mon registre est vide et le GEST_COM_EG[4] reste à 0.
C'est comme si il n'y avait rien à lire ou plutôt qu'il ne lit pas au bon endroit.
Lorsque je mets le "test" à 0, il y'a la valeur 7 dans GEST_COM_EG[1].

J'ai essayé de mettre ADDM('ETHERNET_1{192.168.1.185}SYS') et dans ce cas j'ai des valeurs dans mon registre mais ça ne correspond à rien. Donc pour moi la liaison est ok c'est à priori un problème de lecture.

En fait, j'ai essayé tous les ADDM('ETHERNET_1{192.168.1.185}xxx') possible, il n'y a qu'avec le sys que j'ai quelque chose dans le registre.

Est ce que j'oublie un détail ? Avez vous une idée d'où est ce que je me trompe ?

Merci,
Répondre