Page 1 sur 1

Profil de came siemens

Posté : 11 mars 2019, 22:22
par papaya
Bonsoir,
j'essaye de suivre un tuto siemens :
https://youtu.be/CsMDvpBfttc

J'ai fait un projet avec un convoyeur qui est l'axe maître
ainsi qu'un axe appelé "bras" qui est l'axe esclave.

n'ayant pas le matériel sous la main, je travail en simulation (ni automate , ni variateurs/moteurs), a ce propos, je n'ai pas saisi la différence entre axe virtuel et activer la simulation..
Annotation 2019-03-11 221457.jpg
il me semble avoir tout configurer correctement mais impossible de faire démarrer mon profil de came.
Annotation 2019-03-11 221758.jpg
mon fichier tia V14:
https://drive.google.com/open?id=12rj6y ... _QOQw99jHV

Si vous avez une piste pour me faire avancer je vous remercie.

Re: Profil de came siemens

Posté : 16 mars 2019, 14:21
par papaya
bonjour,
Mon fichier commence a fonctionner comme je le souhaite
courbe.JPG
En bleu actualposition de l'axe maître (convoyeur)
en rouge actualposition de l'axe esclave (bras)
en vert actual position d'un autre axe esclave de bras
courbe2.JPG
Pour ce faire j'ai désactiver axe virtuel et activer la simulation:
activer la simulation.JPG
J'ai déclarer mon axe maître comme valeur pilote pour mon axe esclave:
valeur pilote.JPG
et j'ai du mettre 1 dans master distance dans mc_camin:
mc_camin.JPG
je ne comprend pas pourquoi, j'aurais préférer démarrer a 0, mais bon, c'est pas mon principale soucis pour l'instant.

PROCÉDURE UTILISÉE :

1 / en premier lieu je démarre mes axes avec MC_POWER (via un bouton power sur l'ihm):
ihm.JPG
power on.JPG
2/ ensuite un homing pour référencer mes axes (bouton home sur l'ihm):
homing.JPG
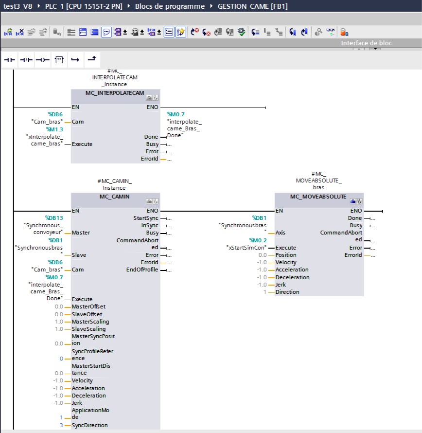
3/ Il faut aussi faire une interpolation du profil de came avc MC_INTERPOLATECAM
et démarrer le profil de came avec MC_CAMIN:
MC_interpolate.JPG
4/ démarrage du convoyeur maître (bouton start sur l'ihm):
demarage convoyeur.JPG

Mon soucis c'est que cela fonctionne lorsque je démarre, je peux redémarrer mon profil de came plusieurs fois d'affilé lorsque j’exécute l'instruction MC_HOME sur l'axe maître (convoyeur) pour remettre le codeur a zéro (je ne suit pas sur que ce soit la meilleur façon de faire), et ainsi reprendre au début mon profil de came.
Mais cela ne fonctionne pas a chaque fois.
J'ai aussi régulièrement les axe en défaut avec comme erreur commande rejetée ou défaut de synchronisation, mais pas forcement a chaque fois que cela ne fonctionne pas.
erreur.JPG
Je pense que mon problème vient peut être des ordre sur les entrées "execute" sur les blocs MC_INTERPOLATECAM et MC_CAMIN et MC_HOME, je ne doit pas les activer au bon moment.

Re: Profil de came siemens

Posté : 18 mars 2019, 15:49
par bipcoyote
Slt,
Cool du retour, mais je ne peux t'aider personnellement.
En attente d'aide d'autres.
+ bon courage