Je dois contrôler un (vieux) multiplexeur de camera panasonic via rs485.
Je dois envoyer des trames constructeur genre: STX G C 7:2021130 ETX
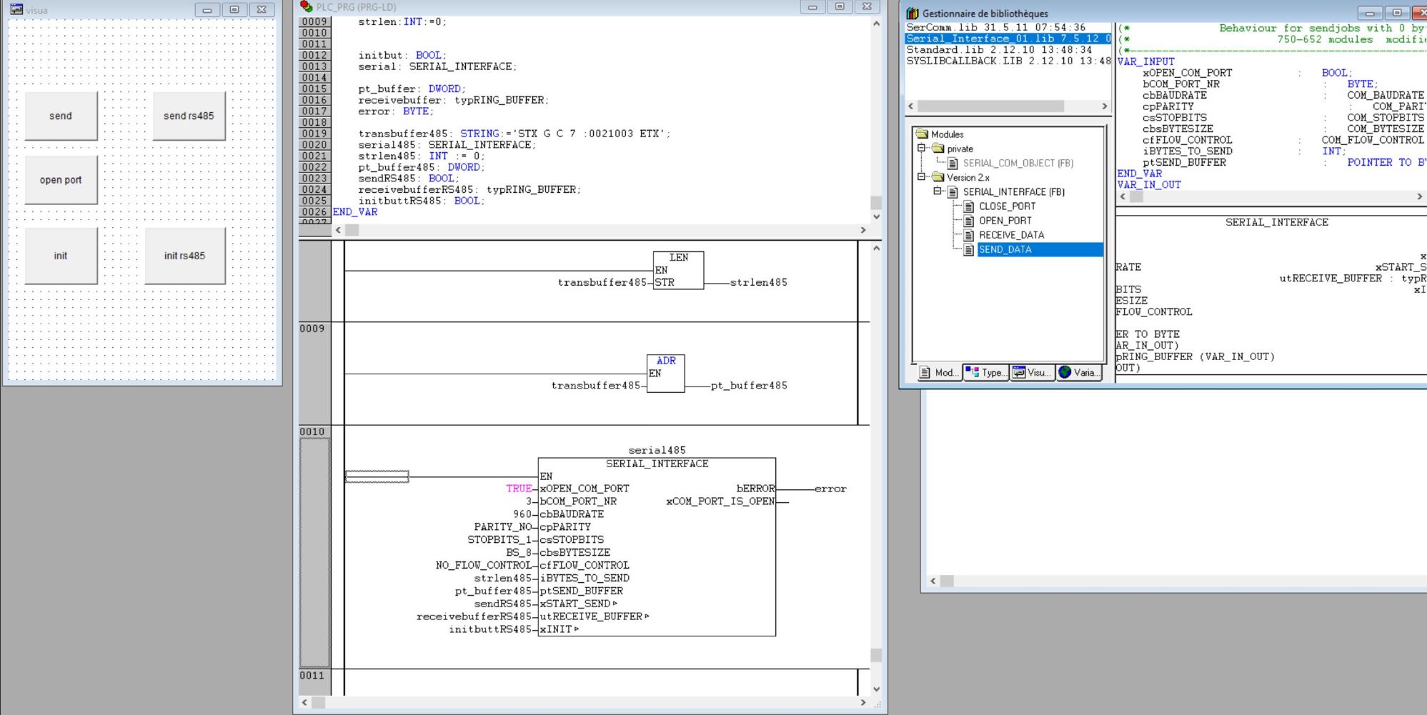
J'utilise une borne 750-652 et la lib Serial_interface_01 qui fonctionne à merveille en rs232 pour envoyer des trames text (testé sur un autre équipement).
Je rencontre deux soucis:
Après configuration de la borne en 485 halfduplex avec ecriture plc via IOCHECK, elle repasse en RS232 à chaque chargement de programme...
Les trames que j'envoie ne semble pas plaire au multiplexeur que ne s'execute pas...
Pour un envoi de commande texte simple en RS485 quelle librerie utilisez vous? (pas de modbus)
Un exemple peut être
Merci à vous
Cordialement
LJ
