[S7-1500] Pas de communication Modbus RTU

Forum traitant des automates industriels de marque Siemens.
Répondre
ExOWiiZz
Apprend le binaire
Apprend le binaire
Messages : 6
Enregistré le : 11 mai 2022, 13:39

[S7-1500] Pas de communication Modbus RTU

Message par ExOWiiZz »

Bonjour,

Voilà mon matériel, CPU : 1512SP1-PN, CM PtP : 6ES7137-6AA01-0BA0
19200 bits/s
Pas de parité
8 bits
1 Stop
J'utilise TIA Portal v17, ma CPU utilise le firmware 2.9 et j'utilise le firmware 5.0 pour mes FB MODBUS RTU.
Le A est relié sur le A et le B est relié sur le B et j'ai aussi testé à l'inverse.

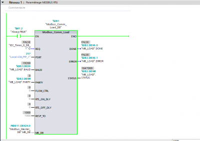
Je rencontre un problème depuis plusieurs jours, j'essaye d'établir une communication entre une centrale de détection et un automate Siemens. Je n'ai pas d'erreur sur mes blocs Modbus_Comm_Load et Modbus_Master. Le PORT et les informations de connexion sont correctement insérées, mais lorsque j'essaye d'obtenir des informations, je n'ai absolument rien, aucune led Tx ou Rx est allumée des 2 côtés.

J'ai vraiment essayé beaucoup de choses, autant firmware que hardware, je sollicite du coup votre aide afin que je puisse régler mon problème, je précise que je débute sur ce logiciel.

Vous avez des photos de mon programme ci-dessous.

Merci à vous, cordialement et bonne journée.
Fichiers joints
Capture d’écran 2022-05-16 160625.png
Capture d’écran 2022-05-16 160608.png
Capture d’écran 2022-05-16 160528.png
Capture d’écran 2022-05-16 155719.png
Capture d’écran 2022-05-16 155719.png (13.41 Kio) Vu 2967 fois
Capture d’écran 2022-05-16 155505.png
Capture d’écran 2022-05-16 155505.png (7.27 Kio) Vu 2967 fois
Capture d’écran 2022-05-16 155441.png
Capture d’écran 2022-05-16 155441.png (11.08 Kio) Vu 2967 fois
Capture d’écran 2022-05-16 154442.png
Capture d’écran 2022-05-16 154411.png
Capture d’écran 2022-05-16 154334.png
Capture d’écran 2022-05-16 154310.png
Capture d’écran 2022-05-16 154241.png
dehell
Codeur fou
Codeur fou
Messages : 253
Enregistré le : 19 janv. 2016, 09:24
Localisation : Alès

Re: [S7-1500] Pas de communication Modbus RTU

Message par dehell »

Bonjour,
Je n'ai pas eu l'occasion de mettre en œuvre du Modbus sur RS485 sur un S7-1500.
Par contre j'en ai fait sur du Modbus TCP.
La première question est : tu es sur que l'automate est maitre?
Je peux me tromper, mais l'automate est pour moi esclave, c'est lui qui doit venir lire ton équipement?
Je n'ai pas TIA sous la main, as tu un bloc "Modbus_Slave" dans ta bibliothèque?
Utilises l'aide du logiciel et les aides du site siemens.

https://support.industry.siemens.com/cs ... 0&lc=en-US
ExOWiiZz
Apprend le binaire
Apprend le binaire
Messages : 6
Enregistré le : 11 mai 2022, 13:39

Re: [S7-1500] Pas de communication Modbus RTU

Message par ExOWiiZz »

Bonjour,

Tout d'abord merci pour ta réponse, oui j'ai effectivement un bloc "Modbus_Slave", je vais essayer de configurer le bloc et je te dirais, c'est vrai qu'après réflexion je demande à ma centrale des informations, donc ce serait bien plus logique comme tu le dis de passer ma CPU en Esclave, j'essaye ce matin et je te tiens au courant.

Bonne journée à toi.
Jambe
Créateur de langage
Créateur de langage
Messages : 749
Enregistré le : 28 mai 2020, 18:38

Re: [S7-1500] Pas de communication Modbus RTU

Message par Jambe »

Hello,

Tu as compris à l’envers, il faut t’assurer que ta CPU soit configurée en Maître pour pouvoir interroger ta centrale qui elle sera un esclave.
ExOWiiZz
Apprend le binaire
Apprend le binaire
Messages : 6
Enregistré le : 11 mai 2022, 13:39

Re: [S7-1500] Pas de communication Modbus RTU

Message par ExOWiiZz »

Jambe a écrit : 17 mai 2022, 09:32 Hello,

Tu as compris à l’envers, il faut t’assurer que ta CPU soit configurée en Maître pour pouvoir interroger ta centrale qui elle sera un esclave.
Salut Jambe,

Autant pour moi, c'est donc bien ma configuration actuelle, j'ai un peu avancé depuis ce matin et j'arrive à avoir la led Tx allumée, mais rien au niveau de Rx, j'ai un code d'erreur au niveau de mon bloc Maître, le 16#80C8 qui signifie "L'esclave ne répond pas, vérifier la vitesse de transmission, la parité et le cablage", j'ai donc tout vérifié et j'ai belle et bien les bonnes configurations.

Même si j'inverse mon cablâge donc A vers A ou A vers B, j'ai le même code d'erreur et j'ai toujours aucune information dans mon Buffer.

Je ne sais pas si vous avez une solution à me donner.
Je vous remercie d'avance, bonne journée à vous.

ExOWiiZz
Jambe
Créateur de langage
Créateur de langage
Messages : 749
Enregistré le : 28 mai 2020, 18:38

Re: [S7-1500] Pas de communication Modbus RTU

Message par Jambe »

Tu peux vérifier la configuration du côté de la centrale aussi. Le Baudrate n’est peut être pas le bon

Si tu dispose d’un convertisseur RS485/USB (ou série) tu peux regarder les trames qui passent avec un Terminal depuis ton PC et trouver ou si situe le problème.
ExOWiiZz
Apprend le binaire
Apprend le binaire
Messages : 6
Enregistré le : 11 mai 2022, 13:39

Re: [S7-1500] Pas de communication Modbus RTU

Message par ExOWiiZz »

Jambe a écrit : 17 mai 2022, 10:20 Tu peux vérifier la configuration du côté de la centrale aussi. Le Baudrate n’est peut être pas le bon

Si tu dispose d’un convertisseur RS485/USB (ou série) tu peux regarder les trames qui passent avec un Terminal depuis ton PC et trouver ou si situe le problème.
Justement, pour tout ce qui est configuration j'ai essayé et c'est bon. Je viens d'essayer de changer le câble, toujours le même problème. Je dispose d'un USB to RS485 donc je vais essayer de voir pour la solution, as-tu un logiciel me conseiller ? Donc je branche ma sortie de mon module de communication à l'adaptateur qui est lui-même branché sur mon PC du coup ?

Merci à toi :)
Jambe
Créateur de langage
Créateur de langage
Messages : 749
Enregistré le : 28 mai 2020, 18:38

Re: [S7-1500] Pas de communication Modbus RTU

Message par Jambe »

J’aime bien RealTerm, mais il y en a plein d’autre.
ExOWiiZz a écrit : 17 mai 2022, 10:26 [Je dispose d'un USB to RS485 donc je vais essayer de voir pour la solution, as-tu un logiciel me conseiller ? Donc je branche ma sortie de mon module de communication à l'adaptateur qui est lui-même branché sur mon PC du coup ?
Tout à fait, A sur A, B sur B et tu vois si ça « cause »
ExOWiiZz
Apprend le binaire
Apprend le binaire
Messages : 6
Enregistré le : 11 mai 2022, 13:39

Re: [S7-1500] Pas de communication Modbus RTU

Message par ExOWiiZz »

Jambe a écrit : 17 mai 2022, 10:36 J’aime bien RealTerm, mais il y en a plein d’autre.
ExOWiiZz a écrit : 17 mai 2022, 10:26 [Je dispose d'un USB to RS485 donc je vais essayer de voir pour la solution, as-tu un logiciel me conseiller ? Donc je branche ma sortie de mon module de communication à l'adaptateur qui est lui-même branché sur mon PC du coup ?
Tout à fait, A sur A, B sur B et tu vois si ça « cause »
Je viens de tester avec le logiciel que tu m'as conseillé, j'ai bien mis le Port 5 qui correspond donc à mon COM5 (l'adaptateur USB to RS485), mon TIA fonctionne sur machine virtuelle et le logiciel lui n'est pas sur ma VM, mais je ne pense pas que cela est de l'importance sachant que je charge mon programme directement dans ma CPU.

Dés que je commence à capturer avec RealTerm, je fais des tests RUN/STOP avec ma CPU, la led TX fonctionne et pourtant je capture rien du tout, donc j'en conclus qu'il n'y a pas de communication, je ne sais pas d'où cela peut venir sachant que mon PORT dans le bloc "Comm_Load" est bien configuré avec le module de communication "CM_PtP".

J'ai peut-être mal utilisé le logiciel, je te laisse me dire en fonction des screenshots que j'ai publié ci-joint.

Merci à toi.
Fichiers joints
TEST_3.png
TEST_2.png
TEST_1.png
Répondre