je suis en train de paramétrer une com en profinet entre des Automates de l'usine,
pas mal de chose nouvelle pour moi, mais heureusement les doc sont bien faite
j'aurai quand même deux questions a vous poser pour avoir plus de visibilités.
- Concernant les propriété de la liaison S7, j'ai deux partenaires Profinet
Si je configure le maitre:
Je coche la cas initiation de la liaison
Dans détails des adresses je met Ressource de liaison Local 10, Ressource de liaison Partenaire 03
Si je configure l'esclave:
Je décoche l'initiation de la liaison
Dans détails d'adresse je fais l’inverse de la config du maître???
- Concernant les échanges entre les deux Automates
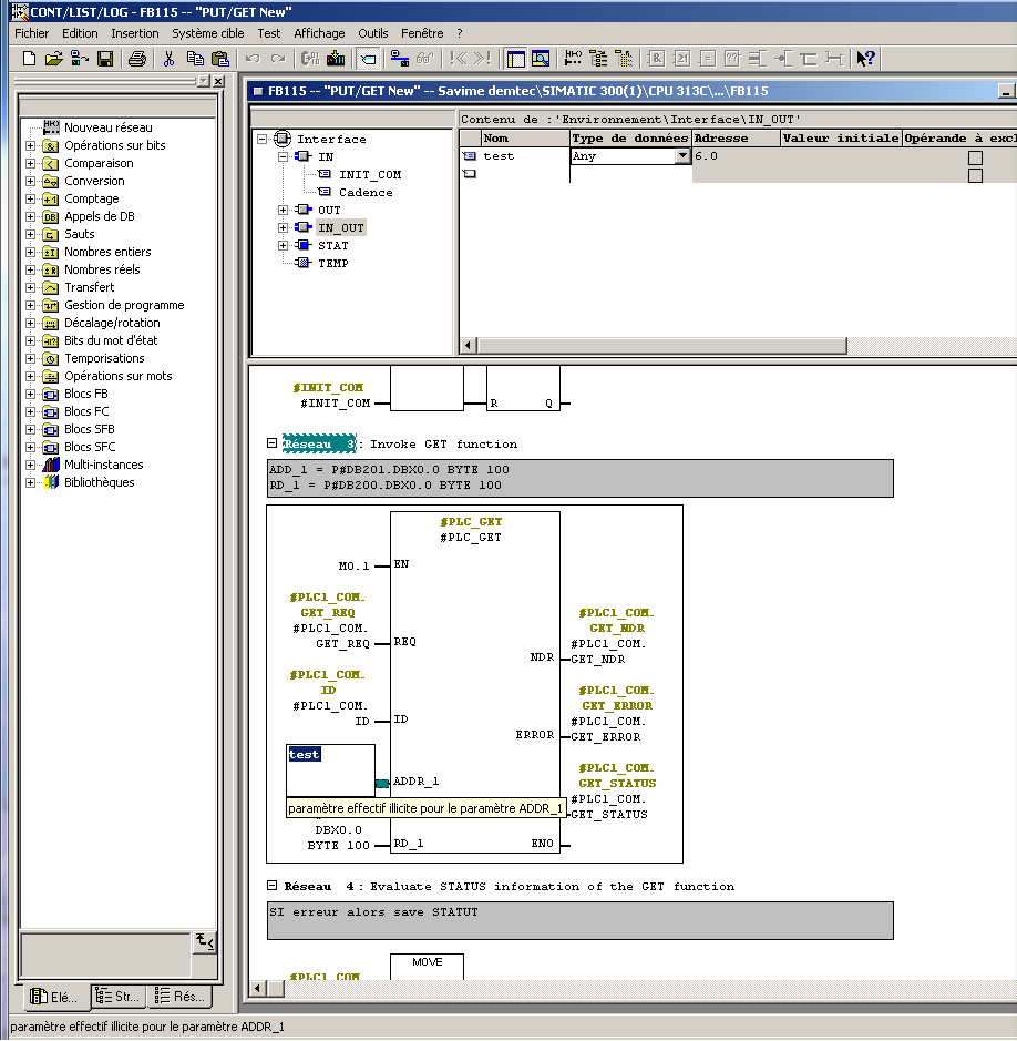
je voudrais faire un Put n' Get, du coup j'ai récupéré l'exemple de siemens, et je compte faire un FB qui rentrerai dans notre standard de bloc de programmation.
j'ai donc mis sur les pattes d’entrées: l'init et un cadenceur, par contre j'aurai aussi voulu compléter les pattes "ADDR_1" et "RD_1" ou "SD_1" des fonctions Put et Get par le même biais.
c'est un type de donné Paramètre ANY et j'ai un défaut "paramètre effectif illicite pour le paramètre ADDR_1" qui apparaît quand j'essai de faire le lien..... des idées???? est ce que quelqu'un a déjà rencontré ce problème? ça se contourne ou je me résigne à compléter l'adresse de mon DB dans mon FB à chaque fois que je le réutilise????
Merci pour vos commentaire
Valery



