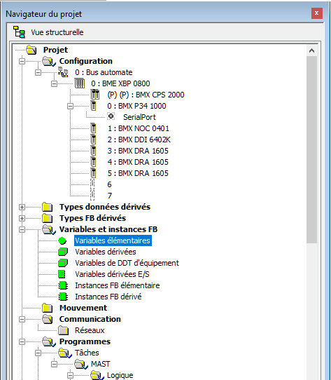
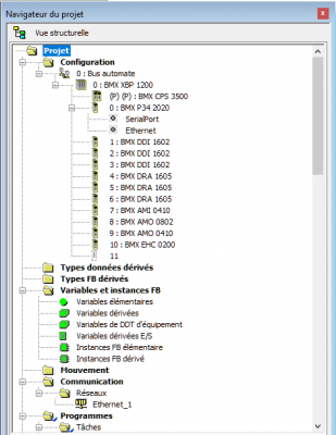
Comme c'est indiqué dans le titre, je souhaite faire une com entre un M340 avec une NOC et un autre sans NOC.
Je me dis donc qu'il faut que je fasse des blocs : read/write_var
Je voudrais être sur que ce que j'ai indiqué sur le bloc soit juste et surtout au niveau de l'adresse IP. Je sais que c'est cette adresse mais pour le reste je ne sais pas si ça va être bon. Pouvez-vous juste m'expliquer la partie suivante : ADDM('Ethernet{10.0.0.1}1')
Faut-il que je déclare un DTM ou que je coche des options supplémentaires ?
Comme d'habitude, votre contribution vaut de l'or

