Cherche tutoriels kepserverex.

Trucs-Astuces-Micro cours sur les automatismes industriels
Avatar du membre
maxpeigne
Dieu du process
Dieu du process
Messages : 771
Enregistré le : 11 oct. 2015, 17:31
Localisation : Nord pas de calais

Cherche tutoriels kepserverex.

Message par maxpeigne »

Bonjour à tous,

Je commence à m’intéresser à kepserverex. Avez vous de la doc ou des adresses où je pourrai trouver de bons tutoriels sur la mise en place de kepserverex avec des automates / supervision?

Merci.
http://automacile.fr - Site et tutoriels sur l'arduino.
Francisco
Codeur fou
Codeur fou
Messages : 216
Enregistré le : 21 oct. 2015, 09:13
Localisation : LE MANS

Re: Cherche tutoriels kepserverex.

Message par Francisco »

Ils ont pas ça en ligne chez KEP?
La pile la plus utilisée: la pile GIGO. Bien plus souvent que les FIFO ou LIFO.

Garbage in, garbage out!
Avatar du membre
maxpeigne
Dieu du process
Dieu du process
Messages : 771
Enregistré le : 11 oct. 2015, 17:31
Localisation : Nord pas de calais

Re: Cherche tutoriels kepserverex.

Message par maxpeigne »

Francisco a écrit : 08 févr. 2017, 09:30 Ils ont pas ça en ligne chez KEP?
Il y en a mais je bloque dessus...

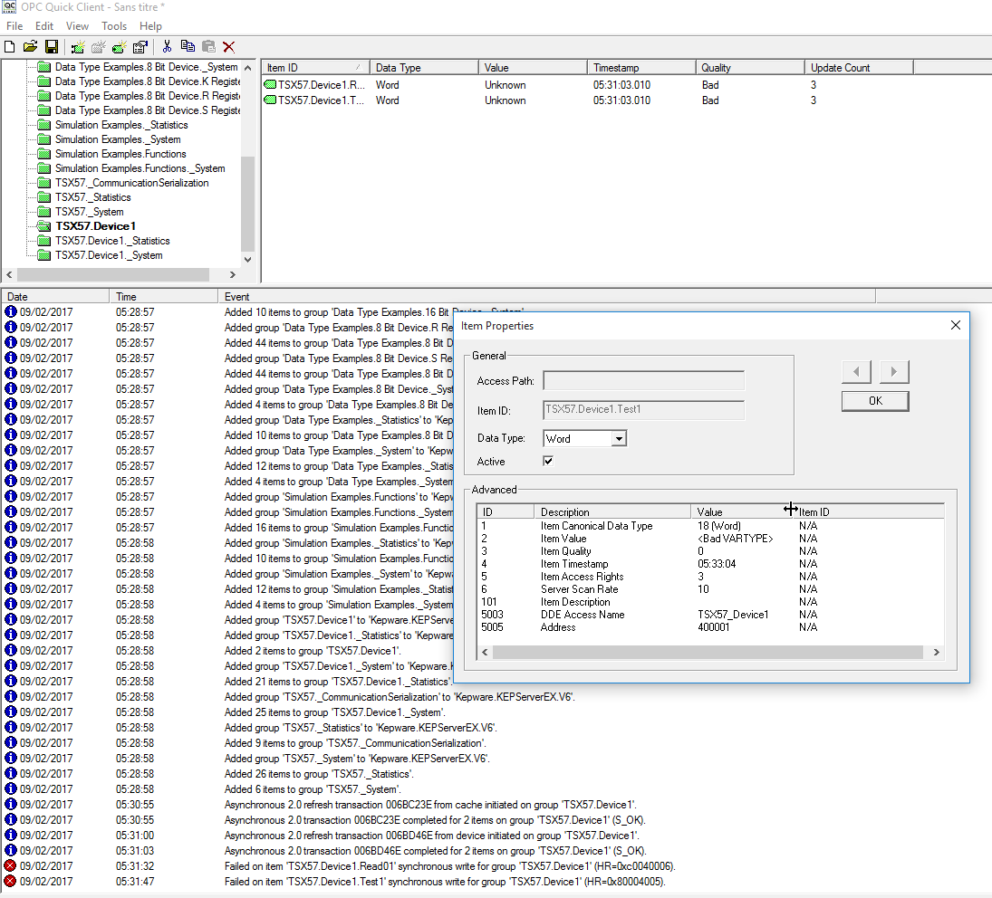
J'ai suivi cette doc: https://www.kepware.com/en-us/support/r ... et-device/.
Le problème est que lorsque je lance OPC Quick Client, mes tags sont en "Quality Bad", a priori un probleme de VARTYPE.
J'ai essayé de passage leur type en Short, Long... mais rien n'y fait.

Je vous met des print ecran de mes config:
2017_02_09_05_33_13_OPC_Quick_Client_Sans_titre_.png
TSXKEP.JPG
Avez vous une idée du problème?

Merci.
http://automacile.fr - Site et tutoriels sur l'arduino.
Avatar du membre
automationsense
Première mise en service
Première mise en service
Messages : 74
Enregistré le : 21 oct. 2015, 01:45

Re: Cherche tutoriels kepserverex.

Message par automationsense »

Bonjour,

D'habitude,si toutes tes variables sont en "Bad",cela signifie que la connexion entre le serveur OPC et l'automate ne s'est pas bien établie.As-tu choisi le bon driver ? Tes autres variables sont t-ils corrects ?
Avatar du membre
maxpeigne
Dieu du process
Dieu du process
Messages : 771
Enregistré le : 11 oct. 2015, 17:31
Localisation : Nord pas de calais

Re: Cherche tutoriels kepserverex.

Message par maxpeigne »

automationsense a écrit : 09 févr. 2017, 17:08 D'habitude,si toutes tes variables sont en "Bad",cela signifie que la connexion entre le serveur OPC et l'automate ne s'est pas bien établie.As-tu choisi le bon driver ? Tes autres variables sont t-ils corrects ?
Merci pour ta reponse,

Le drivers choisi est le MODBUS TCP/IP ethernet, j'arrive a pinger l'automate avec le PC, et c'est les 2 seules variables que j'ai (je suis en phase de découverte).
http://automacile.fr - Site et tutoriels sur l'arduino.
Avatar du membre
automationsense
Première mise en service
Première mise en service
Messages : 74
Enregistré le : 21 oct. 2015, 01:45

Re: Cherche tutoriels kepserverex.

Message par automationsense »

Ok tu arrives à pinger,cela signifie donc que ton PC et ton automate sont liés physiquement et sont prêt à communiquer.Mais ton serveur OPC qui sert de passerelle ne parvient pas à accéder aux données.Normalement tu as choisi le bon driver vu que tu utilises le modbus comme protocole.

As tu choisi le bon Network interface ? (c'est la carte réseau de ton PC par laquelle API et PC communiquent).Si tu utilises un câble ethernet,choisi ta carte de réseau LAN,si tu utilises le Wifi,ta carte réseau Wifi.

Aussi désactives le DHCP de ta carte réseau,si pas déjà fait et fixes l'adresse IP sur le même sous réseau que ton API.

Pour ce qui est de la lecture,vérifies bien que ta variable se trouve à l'adresse spécifiée dans l'automate(4001).
Francisco
Codeur fou
Codeur fou
Messages : 216
Enregistré le : 21 oct. 2015, 09:13
Localisation : LE MANS

Re: Cherche tutoriels kepserverex.

Message par Francisco »

firewall?
La pile la plus utilisée: la pile GIGO. Bien plus souvent que les FIFO ou LIFO.

Garbage in, garbage out!
Avatar du membre
maxpeigne
Dieu du process
Dieu du process
Messages : 771
Enregistré le : 11 oct. 2015, 17:31
Localisation : Nord pas de calais

Re: Cherche tutoriels kepserverex.

Message par maxpeigne »

automationsense a écrit : 10 févr. 2017, 15:21 Pour ce qui est de la lecture,vérifies bien que ta variable se trouve à l'adresse spécifiée dans l'automate(4001).
Dans PL7 se sont des mots en %MW, je surveillais donc la plage allant de %MW0 a %MW10.
Francisco a écrit : 13 févr. 2017, 15:17firewall?
Il etait activé, je l'ai désactivé mais rien n'y fait.

Je vous met une image de erreurs du jours:
2017_02_13_19_45_19_KEPServerEX_6_Configuration_Connected_to_Runtime_.png
Merci!
http://automacile.fr - Site et tutoriels sur l'arduino.
Avatar du membre
automationsense
Première mise en service
Première mise en service
Messages : 74
Enregistré le : 21 oct. 2015, 01:45

Re: Cherche tutoriels kepserverex.

Message par automationsense »

Cela ne doit pas être un problème de pare-feu,vu que tu es en réseau local.D'après l'horodotage 19:39:59 , ton device (automate) ne répond pas.Cela doit être un problème de configuration de connexion soit de votre automate,soit du PC.
Avatar du membre
Bernardo59
Mi homme - Mi automate
Mi homme - Mi automate
Messages : 1054
Enregistré le : 20 oct. 2015, 05:48
Localisation : Nimes
Contact :

Re: Cherche tutoriels kepserverex.

Message par Bernardo59 »

Question bête, est-ce que le port 502 est ouvert ?
Répondre